自定义登录页
功能说明
为了满足更多个性化需求,平台推出登录页自定义功能,企业可以自行设置登录方式、企业 logo、企业风采展示图、站点名称等一系列自定义元素。
自定义登录页可以更加突出企业的品牌和个性化。
- 自定义登录页的配置,通过企业URL打开登录页生效;站点登录页的自定义样式需要私有云后台配置。
- 普通团队才支持自定义登录页,第三方团队不支持此功能。
设置步骤
开启自定义登录页
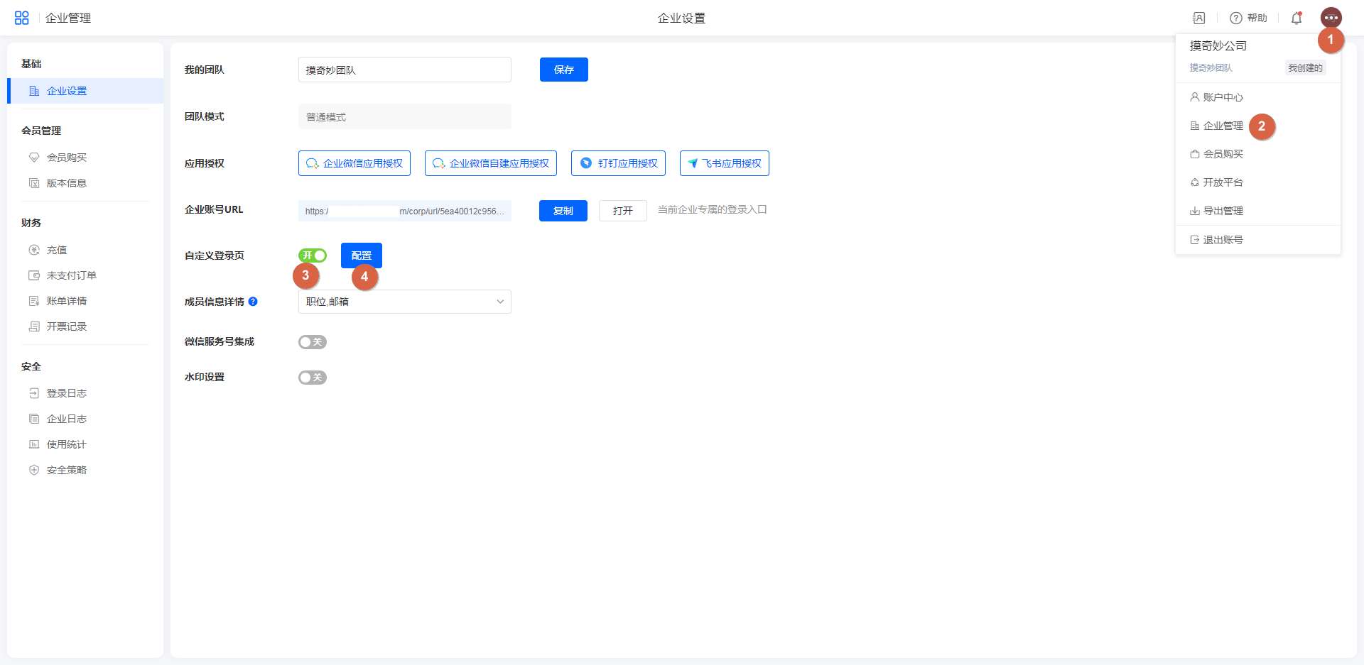
创建者点击右上角头像,在「企业管理 >> 企业设置」中开启「自定义登录页」。

开启后进行自定义登录页的相关配置。
配置自定义登录页
自定义登录页可以对企业 logo、展示图、登录方式等进行设置,变成企业自定义的个性化元素。
- 企业 logo:点击选择图片进行更换;点击重置恢复默认 logo
- 展示图:点击选择图片进行更换;点击重置恢复默认展示图
- 登录方式:至少勾选一种登录方式
- 自动登录选项:可以默认勾选、不勾选、隐藏该功能
- 注册入口:可以选择显示或者隐藏该入口
- 语言选项:可以设置是否显示语言选项


需在开发平台开启并配置好单点登录,才会展示单点登录入口。
效果演示
打开企业URL查看效果。


